Notice
Recent Posts
Recent Comments
Link
| 일 | 월 | 화 | 수 | 목 | 금 | 토 |
|---|---|---|---|---|---|---|
| 1 | 2 | 3 | 4 | 5 | 6 | |
| 7 | 8 | 9 | 10 | 11 | 12 | 13 |
| 14 | 15 | 16 | 17 | 18 | 19 | 20 |
| 21 | 22 | 23 | 24 | 25 | 26 | 27 |
| 28 | 29 | 30 | 31 |
Tags
- windows19Server
- utf8mb4
- IT제어
- PID4
- 코드라마 #AI
- MSSQL #TCP/IP Enabled
- ftp
- CapsLock키보드 뽑기
- ubunto #네티워크설정
- 조성남
- php7
- 인터넷안되는문제해결
- 신바람여비서win98
- 에디트플러스 #sftp안될때
- 한글2 #hangul2_from_2024_01_17
- 윈도우앱지우기
- CenOS6.10
- PHP4
- centos7
- winscp
- root직접로그인
- sftp
- 아이티제어
- putty
Archives
- Today
- Total
아이티제어
winSCP에 암호를 저장하고 Puty 셀로 root 클릭 자동로그인 본문
윈도우 WinSCP를 사용하여 FTP, SFTP 를 많이 사용한다. 편리하고 좋다.
그리고 Puty를 설치하면 리눅스 터미널연결도 쉽게된다.
WInSCP와 Puty연동되어 암호를 일일이 기억하거나 다른곳에 저장하지 안하도 되는 편리한이점이 있다.



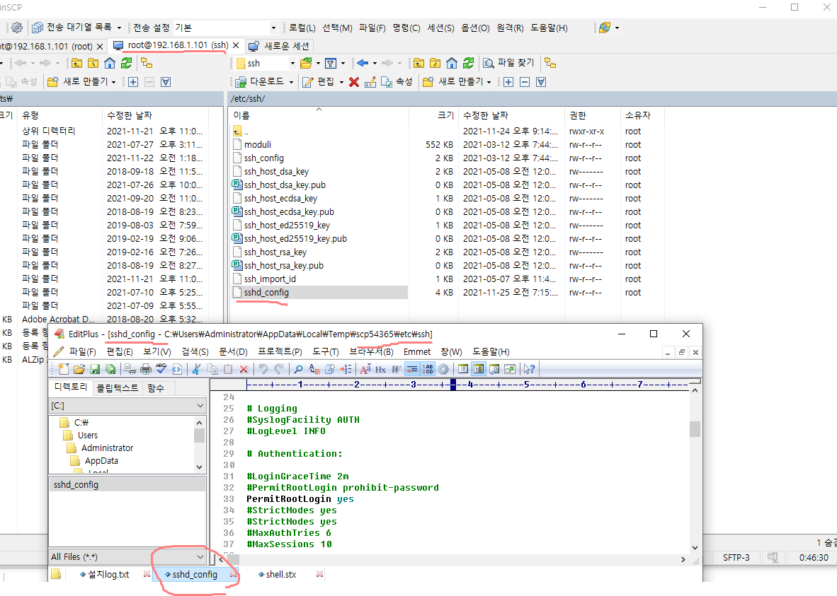
Root로그인 바로하면 더욱 편리하다.( /etc/ssh/sshd_config 를 RootLoginPermit yes 해주면 가능
=========== 파일 오른쪽마우스 "편집"클릭 으로 직접 텍스트 파일 수정된다.

"구성"에서 외부 편지집기를 선택해준다.

편집기 순서를 드래그하여 맨위로 하여야 적용된다.


WinSCP를 사용하여 편리하여 암호관리하는법, 편집기 연결, 파일 찾아 쉽게 열고 편집 수정이 됩니다.

sshd_config 파일을 색상을 예쁘게 나오게 하기위해서 설정한 모습."파일 이름 추가 지정 *_config
shell.stx는 https://editplus.com/others.html 요기에서 다운받을수있다.
2021-11-25 아이티제어
'Linux' 카테고리의 다른 글
| KT-Cloud의 일반Server서비스에 CentOS7.2에 APM php7.2설치 (0) | 2022.01.29 |
|---|---|
| KT Cloud 서버생성 안되요 (해결) (0) | 2021.12.15 |
| KT Cloud CenOS7 의 PHP 4.5 => PHP 7 업그레이드 (0) | 2021.11.16 |
| KT Cloud의 CentOS 7에 APM 설치 (0) | 2021.11.16 |
| 스마일허브 하루 10원 무제한 트래픽의 진실 (0) | 2021.01.06 |